NSM1013-Q0 is 3-wire fixed sensitivity Hall Latch, which is automotive-grade magnetic sensors based on the planar Hall-effect to support high-precision, contactless digital position measurement within an ambient temperature range of -40°C to 150°C.It meets the requirements of AEC-Q100 and are developed according to the ISO 26262:2011 standard and its functional safety level meets up to ASIL A.
Product Features
• AEC-Q100 Grade 0 qualified
• ASIL A functional safety complianceOperating ambient temperature: -40°C~150°C
• Absolute maximum rating - supply voltage range: -20~38V
• Operating voltage range: 2.7~28V
• ESD (HBM): ±8kV
• Support low power consumption mode, with supply currents as low as 65μA
• Optional parameters:
Different operate /release point
Magnetic polarity : South, North
Output polarity : High, Low
Temperature compensation coefficient: Flat, SmCo, NdFeB, Ferrite
Power mode: Continuous, Low power
Application
• Automotive,
• BLDC Motor Commutation
• Wiper home/end position sensor Seat/windows/sunroof motors
• Trunk/door/liftgate motors
• Lighting actuation sensor
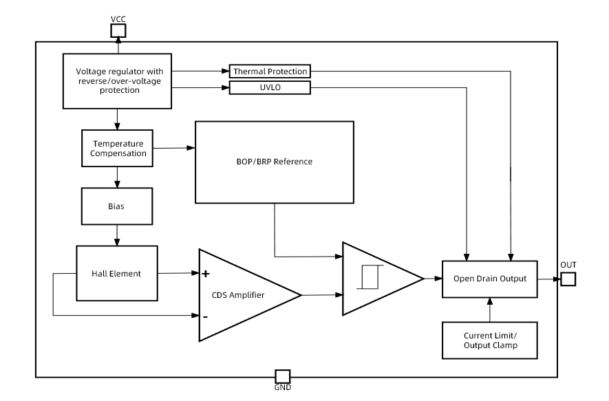
Functional Block Diagram


For more product information, please contact us.